ED

Elaboración de diagramas

Introducción

UML: Diagramas

Los más utilizados son:

Diagramas de casos de uso

alt text

Elementos

Ejemplo 1

Compras on-line

Ejemplo 2

alt text

Diagramas de secuencia

Elementos

alt text

alt text

alt text

alt text

Ejemplo 1

Compras on-line

Ejemplo 2

Autenticación en Facebook

Diagrama de estados +

Elementos para los diagramas de estados

Ejemplo 1

Ciclo del agua

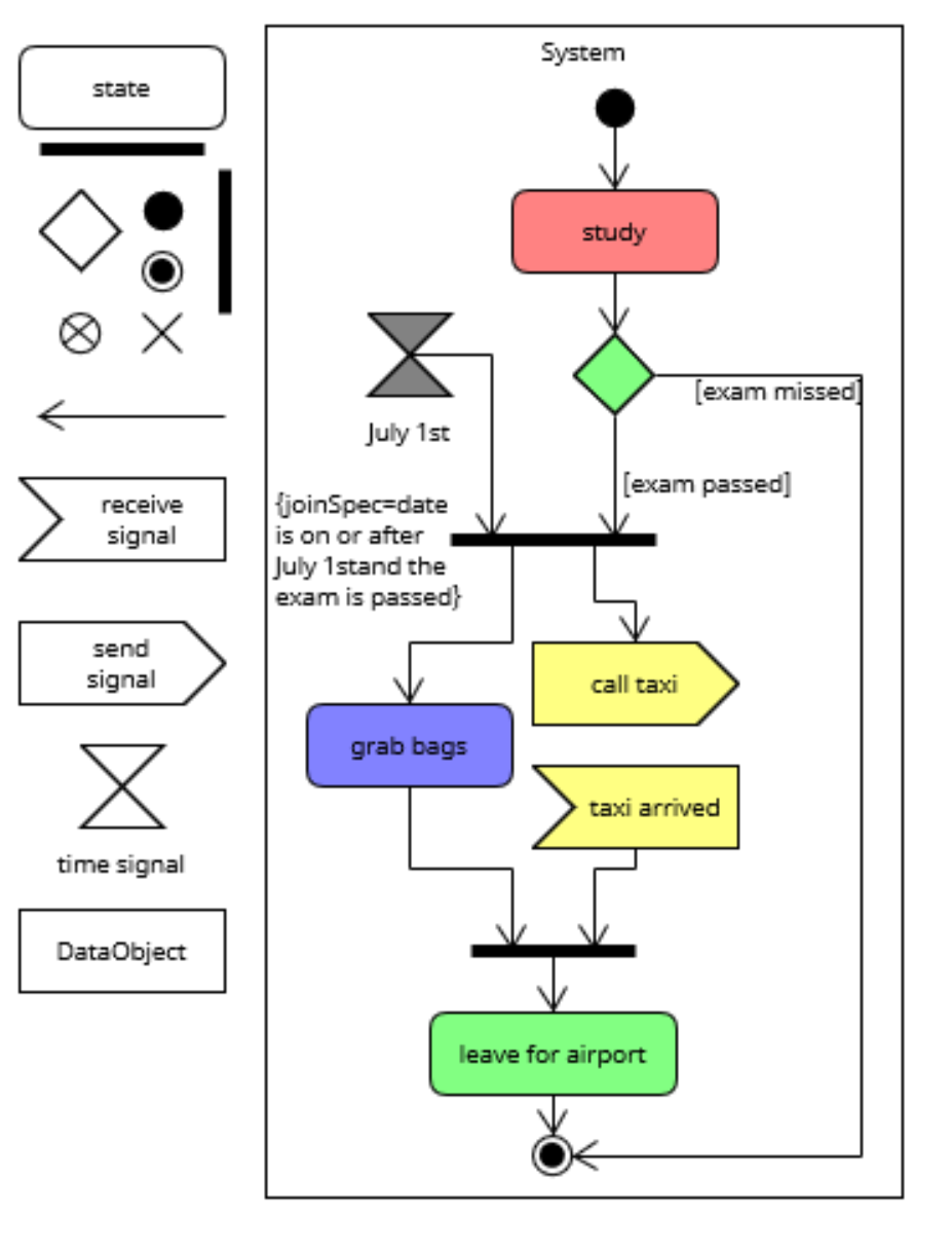
Diagrama de actividad +

Elementos

elementos para un diagrama de actividades

Diagrama de actividades

Ejemplo 1

Compras on-line

Ejemplo 2

Proceso de pedido

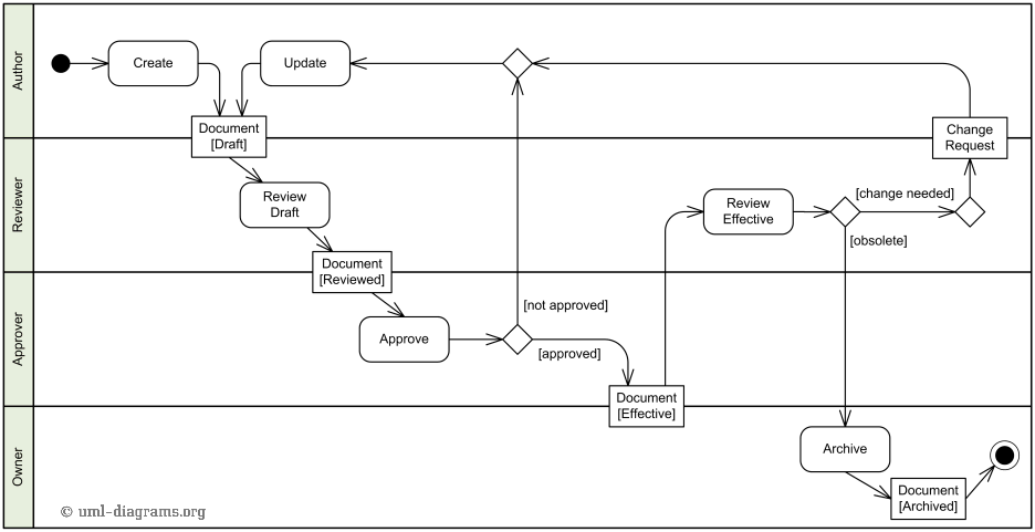
Ejemplo 3

Gestión de documentos

Referencias